Hi everyone!
I am using Grafana 6.0 and SQL Server and I am new. The connection is OK, I put the settings correctly and without problems.
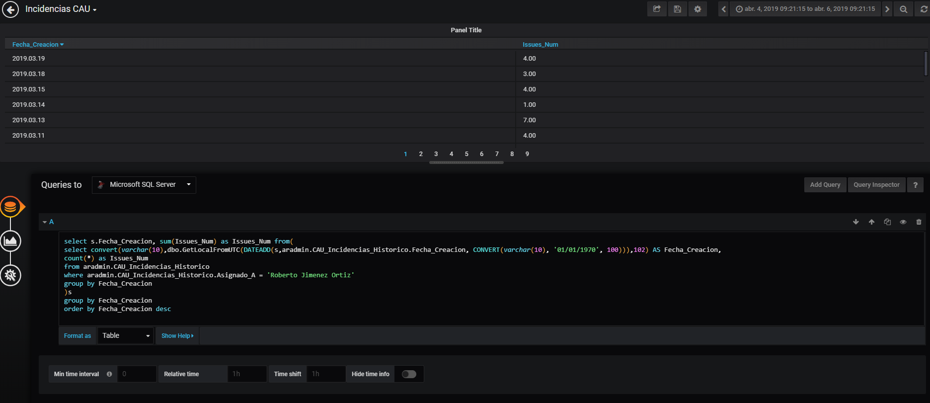
And I select Table and it shows the data with the SQL Server query:
“Fecha Creación” is Date creation.
Well, with the two fields, I want to create a graph and I don’t understand very well the queries format. I created this one, but it seems that there is an error:
The error is that:

Although I am looking for solutions, I found this example.
I don’t know how I afford this.
In other issues like this, I see this part and I don’t find in my version of Grafana:
This is my case:
Any answer is appreciated in order to solve this.
Regards




